The list view in the 1.10 update regarding bases function is beautiful and it really shows how clean a generated list from bases could look like, but it would be so much more usable if its directly editable when viewing, especially with checkmarks and possibly something like number/text input.
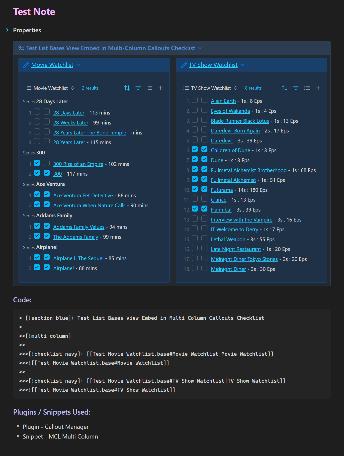
Here is an example of a test checkmark based embedded bases list view:
Currently in list view (and card view) the checkmark property is not clickable/changeable. The clickable link to each file also does not show any thumbnail/preview like the usual local links. Meanwhile in Table view it is massively useful because of the fact that it is interactive/editable.
My proposal has a couple of options to consider:
- Add option in the bases view settings to make things editable/non editable
- Add option/toggle in the top bases edit toolbar for editing mode, both in bases file view or in embedded bases view.
Current workaround
Currently using the table view is the most usable view for tweaking data in a list/table format. Making the list property values non editable with a simple formula Property.toString makes it nicer and locked, but then editing things would require you to go into each note and edit the property instead of being able to edit straight in the bases view.
Related feature requests (optional)
- As mentioned above, also request to make cards view interactive/editable.
- Also a toggle/option to hide bases edit toolbar, especially in embedded bases would tremendously clean up the look
- Adding page feature in tandem with existing limiting result number feature would make it very useful. Something simple and familiar like: < Prev 2 of 5 Next >. Maybe also make this a formula input in the bases view settings so it can be tweaked.
